cost-eco-model-linker documentation¶
A Python library for generating input files for the CREAM economics analysis suite, using result sets from ReefModEngine.jl.
The package repository is here.
Note: This package only works on Windows for now
Purpose¶
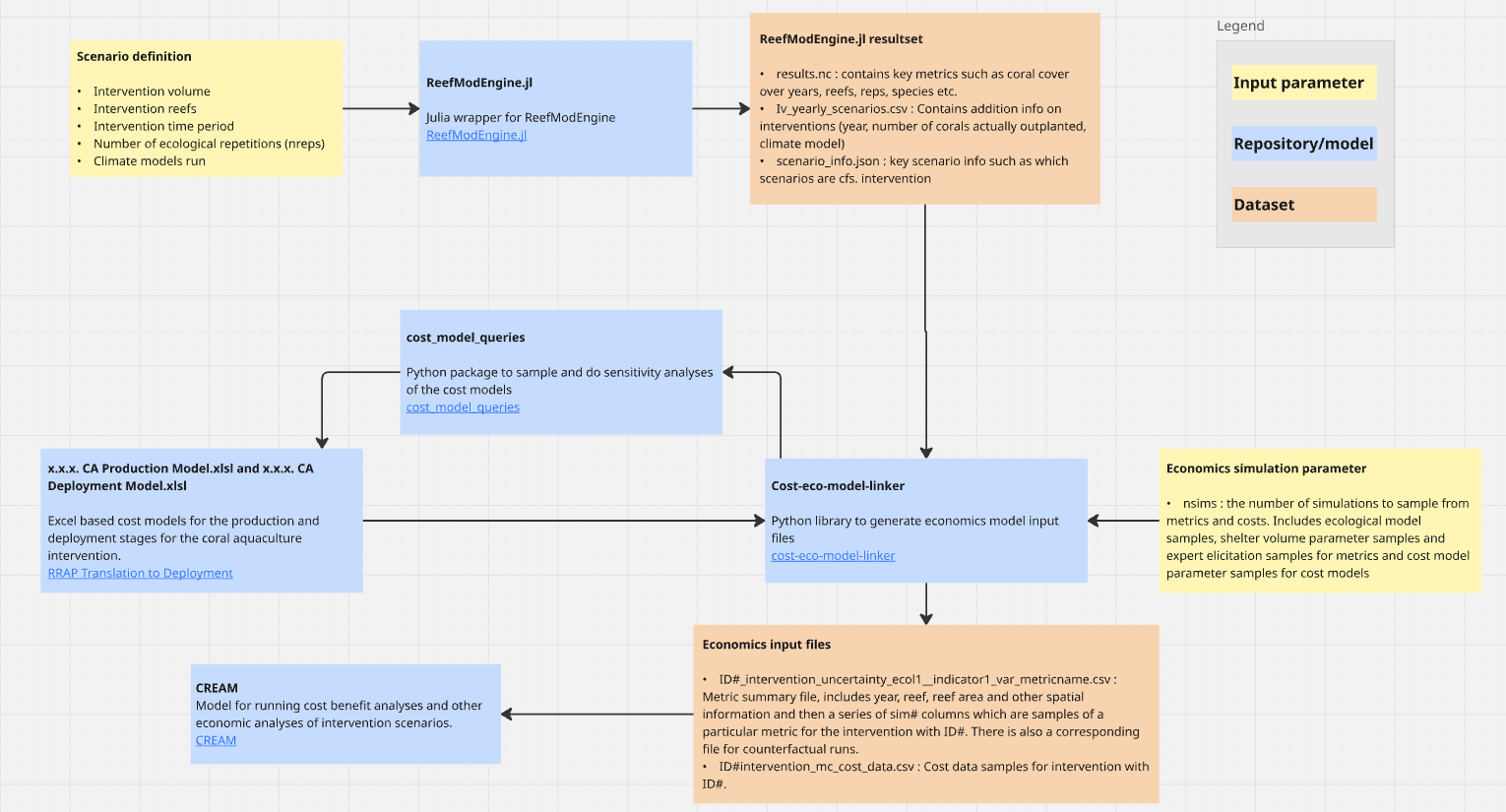
This package brings together results from ecological modelling and cost modelling to
provide predicted outcomes and costs in a format suitable to input to CREAM.
CREAM is a suite of functions which perform key economic analyses for reef restoration
projects, including:
Cost Benefit Analysis (CBA), which looks at the difference in costs and benefits, and
Cost Effectiveness Anlysis (CEA), which looks at the cost per unit of outcome.
To perform these analyses, CREAM requires information on the predicted benefits
of a particular reef restoration project over time and space, as well as the estimated
costs. Currently, CREAM only supports data from the ReefMod Engine.
The ecological outcomes are generated by calculating several metrics from the raw outputs
of model runs from ReefModEngine.jl, while the cost outcomes are generated by querying a
set of Excel-based cost models produced by the Translation to Deployment team.
Below is a diagram of the data flow:
